Как передать настройки в консоль СКД
Показываем несложный способ сделать разбор схем компоновки данных значительно проще и быстрее.
Разберём всё пошагово на готовой схеме, используемой для формирования нужных нам отчётов.

Настройка сложных схем компоновки данных при множестве параметров, заданных с помощью программы или ручным способом
Представим ситуацию: отчёт не удалось получить сразу, и теперь его требуется проанализировать и исправить.
Источник трудностей здесь кроется в разделе «Параметры». Схема компоновки данных способна содержать обширный набор показателей, определяемых либо программой, либо вручную.
В рассматриваемой ситуации таких показателей лишь два: «Валюта» и «Вид Цены» — тем не менее они тоже задаются через программу.

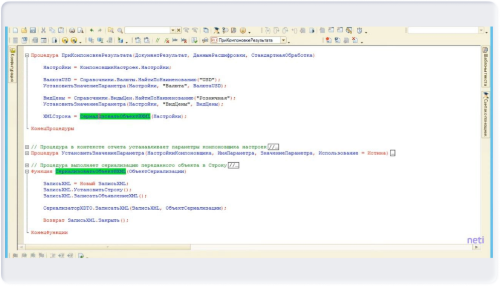
Присвоить параметрам значения можно в модуле отчёта в обработчике события при компоновке итоговых данных. Для демонстрации мы применяем поиск по коду.
Обоим параметрам значения присваиваются по наименованию.

В процессе разбора схемы понадобится подгрузить указанные показатели.
Сериализация конфигурации компоновщика
Вводить параметры вручную необязательно, можно использовать функцию «СериализоватьОбъектВXML(ОбъектСериализации)», которая преобразует конфигурацию в XML-формат и возвращает соответствующую строку.

Полученную XML-строку поместите в файл. Среда разработки организована по клиент-серверной архитектуре. Разыскать общий сетевой каталог, доступный и серверу для записи, и нам для чтения, в подобной конфигурации затруднительно. Выход простой: устанавливаем точку восстановления и фиксируем нужную строку.

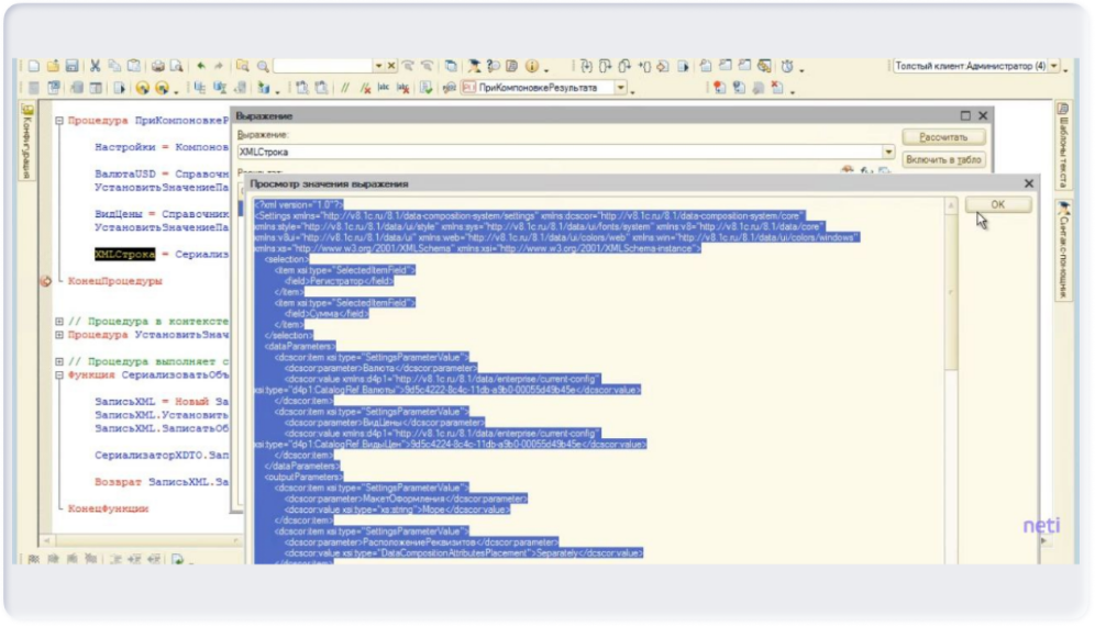
Запустите «1С:Предприятие», откройте сохранённый отчёт и кликните по клавише «Сформировать». Обработчик события при компоновке результата выполняет написанную функцию.

В переменной «XMLСтрока» оказывается сформированная XML-строка. Выделите и скопируйте её содержимое. Откройте новый текстовый файл, вставьте скопированный текст и сохраните его под названием «Настройки.xml».

Здесь есть важный нюанс: программа по умолчанию предлагает текстовый формат. Если не прописать тип файла вручную, документ получит расширение «txt», что впоследствии усложнит его поиск.

Подтвердите сохранение, перезаписывая уже имеющийся файл.
Вернитесь к отладке.
Снова перейдите в «1С:Предприятие». Запустите «Консоль схемы компоновки данных». Перед этим загрузите схему как отдельный документ. Подключите отчёт и подгрузите схему из сохраненного файла.

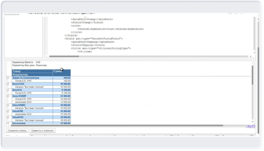
Запустите сборщик схемы компоновки данных. Обратите внимание на недоступные параметры — они пока остаются пустыми. Через контекстное меню активируйте пункт «Загрузить настройки».

Укажите настройки. После этого в схему подтягиваются все показатели, полностью воспроизводится структура и восстанавливаются все заданные конфигурации.

Итог вы видите на скриншоте ниже:

Параметры заданы.
Выводы
Описанный метод отличается простотой реализации: для его применения достаточно написать единственную функцию, которая выгружает всю конфигурацию в XML. Когда в схеме компоновки данных накапливается значительное число параметров, этот подход позволяет избежать лишних трудозатрат и заметно сократить время отладки.
Эту статью хорошо дополняют